Finding the SNMP Tabular OID using MIB browser
Object identifiers could be:
- Scalar: Objects defined by a single object instance; there can only be one result. They are usually a Read-only or Read-write node present inside a folder or sub-folder.
- Tabular: Objects defined by multiple related object instances that are grouped in MIB tables, i.e., a column in a table view. They are usually a Read-only or Read-write node present inside a table.
To monitor tabular performance counters, you have to use an MIB browser and find the SNMP Tabular OIDs. Follow the steps below to learn how to fetch a tabular OID:
- Open an MIB browser, configure SNMP, and fill the required fields as in this document.
- Click File > Load MIB.
- In the Load a MIB File dialog box that opens, select the MIB file that contains the required tabular SNMP OID and click Open.
- The selected MIB file will be displayed in the left pane. Click on the folder and navigate to the required table OID.
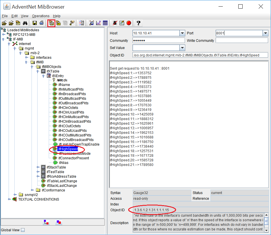
Example: IF-MIB > internet > mgmt > mib-2 > interfaces > ifMIB > ifMIBObjects > ifXTable - From the table, select the required column to be monitored.
Example: ifXEntry > ifHighSpeed - Click Get SNMP variable icon (the 7th icon below the menu bar) or go to Operations > Get.
- The attribute values of each row in the selected SNMP OID are displayed as a result.
- Copy the Object ID displayed below and add as a tabular performance counter.

